Власне, по налаштуванню NAS вже зроблено майже все – з VPN є доступи з різних мереж, є різні шари, трохи затюнили безпеку.
Залишилось дві основні речі: моніторинг і бекапи, бо мати ZFS mirror на двох дисках з регулярними ZFS snapshots це, звісно, класно, але все одно недостатньо, а тому хочеться додатково робити бекапи десь в клауд.
Особливо я відчув необхідність мати доступ до бекапів в клаудах на початку війни, коли не ясно було де я опинюсь через годину, і чи буде в мене можливість забрати із собою бодай якесь залізо.
Сьогодні подумаємо і заплануємо як робити бекапи з Linux-хостів на NFS share та як робити бекапи даних NFS і Samba на FreeBSD. При чому бекапи хочеться зробити у два незалежних сховища – AWS S3 та Google Disk: S3 буде основним, а Гугл – резервною копією (резервної копії).
Всі частини серії по налаштуванню домашнього NAS на FreeBSD:
- FreeBSD: Home NAS, part 1 – налаштування ZFS mirror (RAID1) (тест на віртуальній машині)
- FreeBSD: Home NAS, part 2 – знайомство з Packet Filter (PF) firewall
- FreeBSD: Home NAS, part 3 – WireGuard VPN, Linux peer та routing
- FreeBSD: Home NAS, part 4 – локальний DNS з Unbound
- FreeBSD: Home NAS, part 5 – ZFS pool, datasets, snapshots та моніторинг
- FreeBSD: Home NAS, part 6 – Samba server та підключення клієнтів
- FreeBSD: Home NAS, part 7 – NFSv4 та підключення до Linux
- (current) FreeBSD: Home NAS, part 8 – backup даних NFS та Samba з restic
- FreeBSD: Home NAS, part 9 – backup даних з rclone до AWS S3 та Google Drive
- FreeBSD: Home NAS, part 10 – моніторинг з VictoriaMetrics
- FreeBSD: Home NAS, part 11 – extended моніторинг з додатковими експортерами
- FreeBSD: Home NAS, part 12: синхронізація даних з Syncthing
- FreeBSD: Home NAS, part 13: планування зберігання даних та бекапів
- FreeBSD: Home NAS, part 14 – логи з VictoriaLogs і алерти з VMAlert
- FreeBSD: Home NAS, part 15: автоматизація бекапів – скрипти, rsync, rclone
- (далі буде)
Зміст
Планування бекапів
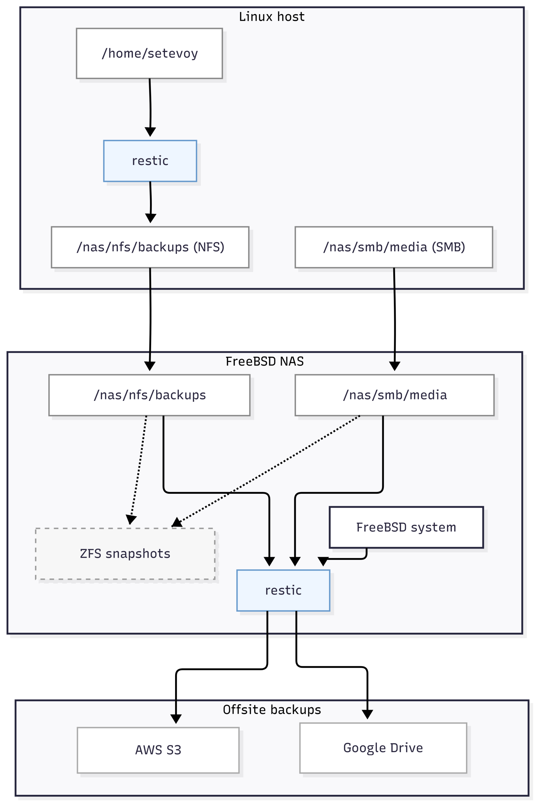
Отже, що в мене є:
- Linux-хости: домашній і робочий ноутбуки – всякі фото, відео, музика, робочі дані, документи, ключі SSH/GPG/etc, конфіги самої системи
- FreeBSD-хост: тут живуть Samba та NFS shares і маємо системні дані, які треба зберігати
NFS-шари підключаються до Linux-хостів, які сюди будуть робити бекапи, а потім вже з FreeBSD ці бекапи копіюються до AWS S3 та Google Drive.
Якщо це відобразити схематично, то виходить така картина:
FreeBSD backup plan
Якщо з ноутбуками і Linxu все більш-менш просто – бекапимо важливі дані із /home/setevoy, то з FreeBSD краще продумати окремо, бо тут даних більше:
/nas/nfs/backups: бекапи Linux-хостів – треба зберігати копії в клауд/nas/smb: тут два датасети –/nas/smb/mediaзі всякими музикою-фільмами, та/nas/smb/privateз приватними даними, обидва теж зберігати в клауд- плюс системні бекапи самої FreeBSD
В системний бекап FreeBSD можна включити:
/etcта/usr/local/etc: завжди мати копію всіх конфігураційних файлів/root: якщо там файли типуnas-private-pass.key, яким в мене шифрується і монтується один з датасетів/var/db:pkgіjailsmetadata, sqlite/db файли деяких сервісів
Вибір утиліт для бекапу
Спочатку думав взяти Timeshift, але, як виявилось, він не вміє в remote storage і не може зберігати на NFS.
А тому треба вибирати щось під мої потреби:
- мультиплатформа – FreeBSD, Linux, Windows
- вміти в повне і інкрементальне копіювання
- мати можливість через конфіг-файл задавати список директорій та файлів, які треба бекапити або пропускати
- must have – CLI
- опціонально – мати Web або звичайний GUI
- вмісти працювати як з локальними файловими системами – так і з NFS або Samba, і на додачу – вміти працювати з клаудами
- коректно працювати з правами доступу та ACL файлової системи, бо файлові системі різні
- опціонально – вміти шифрувати бекапи
З тих варіантів, що передивився – найбільше сподобався restic, тож вирішив спробувати його.
Restic overview
Вся його документація – Restic Documentation та Manual.
Основні плюшки restic:
- написаний на Golang, див GitHub restic
- доволі простий синтаксис команд для CLI
- шифрування та data compression з коробки
- інкрементальні бекапи через власні снапшоти
- з коробки вміє працювати з NFS та AWS S3, див. Storage Backends.
- може працювати з іншими бекендами через
rclone, а вжеrcloneмає просто безліч варіантів бекендів (див. Supported providers) - є third-party Web UI – Backrest
- є клієнти під всі системи – Linux, FreeBSD, macOS, Windows (див. Installation)
Встановлюємо на Arch Linux:
$ sudo pacman -S restic
Та на FreeBSD:
# pkg install restic
Приклади в цьому пості будуть з Linux, але принципової різниці нема – клієнт працює однаково на всіх платформах.
Restic repositories та snapshots
Документація – Preparing a new repository та Repository Format.
Дані в restic організовані у репозиторіях: кожен репозиторій – це окремий каталог, який містить конфігурацію репозиторію, індекси та зашифровані дані.
Під час створення бекапу restic формує власні логічні snapshots. Дані розбиваються на незалежні блоки (blobs), які і є базовими одиницями зберігання в репозиторії.
При наступних бекапах restic перевіряє, які саме блоки були змінені, і копіює тільки їх, а на блоки даних, які не змінились – створює посилання з нового снапшоту, таким чином оптимізуючи зайнятий дисковий простір.
Тобто тут процес схожий із ZFS snapshots – тільки у ZFS посилання створюється на блоки самої файлової системи і оригінальні дані, а в restic – на власні блоки даних в каталозі репозиторію.
При цьому restic зберігає дані у власному форматі, а тому ми не залежимо від файлової системи – створюємо бекап з ext4, копіюємо на ZFS, зберігаємо в S3, і відновлюємо на упасі боже Windows з NTFS. Єдине, що нам буде треба – це клієнт restic.
Створюємо тестовий репозиторій:
$ restic init --repo test-repo enter password for new repository: enter password again: created restic repository 50ef450308 at test-repo
Перевіряємо зміст:
$ ll test-repo/ total 24 -r-------- 1 setevoy setevoy 155 Jan 1 16:47 config drwx------ 258 setevoy setevoy 4096 Jan 1 16:47 data drwx------ 2 setevoy setevoy 4096 Jan 1 16:47 index drwx------ 2 setevoy setevoy 4096 Jan 1 16:47 keys drwx------ 2 setevoy setevoy 4096 Jan 1 16:47 locks drwx------ 2 setevoy setevoy 4096 Jan 1 16:47 snapshots
Restic та шифрування даних
Документація – Keys, Encryption and MAC.
Кожен репозиторій має ключ, який використовується для доступу до зашифрованих даних:
$ restic key list --repo test-repo enter password for repository: repository 50ef4503 opened (version 2, compression level auto) ID User Host Created ----------------------------------------------------- *0ca1c659 setevoy setevoy-work 2026-01-01 16:49:49 -----------------------------------------------------
Шифрування даних виконується з master key, який зберігається в репозиторії:
$ restic -r test-repo cat masterkey
enter password for repository:
repository 50ef4503 opened (version 2, compression level auto)
{
"mac": {
"k": "v1PIB3bB1VW46oWWBtKQYA==",
"r": "Tia4a7HGs7PmN1EzWoWh4g=="
},
"encrypt": "0c3l/00P3dTgdbAqPZApAYn7E/MiloqOXyQsYr6AGOA="
}
Для отримання доступу до якого використовуються дані user keys:
$ cat test-repo/keys/0ca***f3a | jq
{
"created": "2026-01-01T16:49:49.010471345+02:00",
"username": "setevoy",
"hostname": "setevoy-work",
"kdf": "scrypt",
"N": 32768,
"r": 8,
"p": 9,
"salt": "F3G***50Q==",
"data": "rjw***FLQ=="
}
Тут:
scrypt: KDF (Key Derivation Function), яка використовується для отримання криптографічного ключа з пароля (див. Scrypt Key Derivation Function)salt: сіль з рандомним значеннямdata: зашифрований master key – саме він використовується для шифрування даних
Коли restic потрібно отримати доступ до даних у репозиторії – він бере введений пароль і salt, передає їх у KDF і формує ключ, який використовується для розшифрування master key репозиторію.
Master key, у свою чергу, застосовується для шифрування та розшифрування ключів, якими вже безпосередньо шифруються дані та метадані в репозиторії.
При цьому можна мати кілька різних user keys (або access keys), які будуть використовуватись для отримання master key.
При потребі пароль можна змінити:
$ restic key passwd --repo test-repo/ enter password for repository: repository 50ef4503 opened (version 2, compression level auto) created new cache in /home/setevoy/.cache/restic enter new password: enter password again: saved new key as <Key of setevoy@setevoy-work, created on 2026-01-01 16:49:49.010471345 +0200 EET m=+13.105722833>
При налаштуванні автоматизації бекапів – пароль можна передати зі змінної оточення RESTIC_PASSWORD (див. Environment Variables) або з файлу через --password-file.
Наприклад, для використання паролю з файлу – створимо директорію:
$ mkdir -p ~/.config/restic-test $ chmod 700 ~/.config/restic-test/
Генеруємо пароль:
$ pwgen 32 1 xoo8eibia2ohch7Oat7zeeshahn0keic
І зберігаємо його в файл ~/.config/restic-test/test-repo-password.
Задаємо доступ на читання тільки власнику:
$ chmod 600 ~/.config/restic-test/test-repo-password
Додаємо новий ключ для репозиторію:
$ restic key add --repo test-repo enter password for repository: repository 50ef4503 opened (version 2, compression level auto) enter new password: enter password again: saved new key with ID c08c993b87363c17526e98fd46aeaf14767fa051e3b0d87a32c0cecc50e361d4
Перевіряємо ключі тепер:
[setevoy@setevoy-work ~/Projects/Restic] $ restic key list --repo test-repo enter password for repository: repository 50ef4503 opened (version 2, compression level auto) ID User Host Created ----------------------------------------------------- *0ca1c659 setevoy setevoy-work 2026-01-01 16:49:49 c08c993b setevoy setevoy-work 2026-01-01 17:02:10 -----------------------------------------------------
В *0ca1c659 зірочка показує, що зараз репозиторій відкритий з цим ключем.
Пробуємо відкрити з новим ключем – паролем з файла:
$ restic stats --repo test-repo --password-file ~/.config/restic-test/test-repo-password
repository 50ef4503 opened (version 2, compression level auto)
[0:00] 0 index files loaded
scanning...
Stats in restore-size mode:
Snapshots processed: 0
Total Size: 0 B
Restic backup та restore
Документація – Backing up.
Для створення бекапів використовуємо команду restic backup, а для відновлення, власне, restic restore.
Бекапимо файл /tmp/restic-test.txt в наш репозиторій:
$ restic backup /tmp/restic-test.txt --repo test-repo repository 50ef4503 opened (version 2, compression level auto) no parent snapshot found, will read all files [0:00] 0 index files loaded Files: 1 new, 0 changed, 0 unmodified Dirs: 1 new, 0 changed, 0 unmodified Added to the repository: 755 B (687 B stored) processed 1 files, 13 B in 0:01 snapshot bf8def5f saved
Під час кожного виклику restic backup в репозиторії створюється новий snapshot, навіть якщо дані в source не змінювались.
Але, як писав вище – якщо не змінюються дані, то і розмір репозиторію не росте, бо restic просто створить посилання з нового снапшоту на старі блоки даних.
При зміні частини даних – відповідно будуть створені нові блоки тільки для нових даних, на які буде замаплений цей снапшот, а на незмінні дані – в новому снапшоті залишаться старі посилання.
Перевіряємо наявні снапшоти:
$ restic snapshots --repo test-repo repository 50ef4503 opened (version 2, compression level auto) ID Time Host Tags Paths Size ----------------------------------------------------------------------------------- bf8def5f 2026-01-01 17:07:53 setevoy-work /tmp/restic-test.txt 13 B ----------------------------------------------------------------------------------- 1 snapshots
Основні корисні команди при роботі з репозиторіями та снапшотами:
restic stats: статистика по репозиторію або снапшотуrestic check: перевірка цілісності репозиторіюrestic ls: подивитись зміст снапшотуrestic diff: порівняти дані у двох снапшотахrestic copy: скопіювати зміст одного репозиторію в інший
І окремо варто згадати --dry-run – перевірити що саме буде виконуватись, і яких даних торкнеться операція.
Для відновлення даних з бекапу використовуємо restic restore і вказуємо ID снапшоту та куди його відновити.
Якщо в destination каталогу нема – restic його створить, а в ньому відновить ієрархію каталогів та файлів зі снапшоту:
$ restic restore --repo test-repo bf8def5f --target /tmp/test-restic-restore ... restoring snapshot bf8def5f of [/tmp/restic-test.txt] at 2026-01-01 17:07:53.016664301 +0200 EET by setevoy@setevoy-work to /tmp/test-restic-restore Summary: Restored 2 files/dirs (13 B) in 0:00
Перевіряємо:
$ tree /tmp/test-restic-restore
/tmp/test-restic-restore
└── tmp
└── restic-test.txt
Include та exclude для backup та restore
При створенні бекапу з restic backup ми вказуємо шлях, який бекапиться, а тому окремої опції --include нема.
Але є --exclude, з яким можна вказати які дані не треба включати в снапшот.
Наприклад, маємо каталог:
$ tree /tmp/restic-dir-test
/tmp/restic-dir-test
├── a.txt
└── sub
└── b.txt
Бекапимо весь цей каталог, але пропускаємо файл a.txt:
$ restic backup /tmp/restic-dir-test --exclude /tmp/restic-dir-test/a.txt --repo test-repo
Дивимось в снапшоті – a.txt нема:
$ restic ls dfd8271d --repo test-repo ... /tmp /tmp/restic-dir-test /tmp/restic-dir-test/sub /tmp/restic-dir-test/sub/b.txt
Для restic restore можемо вказати як --include – що саме відновити, так і --exclude – які дані зі снапшота пропустити.
Замість передачі include/exclude в CLI можна всі шляхи описати в файлах, по одному на строку, див. Including Files та Excluding Files.
У файлах можна використовувати коментарі та пусті строки, наприклад, файл backup-nfs.list:
# MAIN /home/setevoy/Photos ... # dotdirs /home/setevoy/.aws ...
Потім викликаємо як:
restic backup --files-from backup-nfs.list -r <REPO_NAME>restic backup --files-from backup-nfs.list --exclude-file exclude-nfs.list -r <REPO_NAME>
І аналогічно з restic restore та --include-file і --exclude-file.
Крім того, в include та exclude можна використовувати globbing (не regex):
*:– будь-яка послідовність символів в межах одного рівня каталогу- приклад:
*.log,cache/*
- приклад:
**: будь-яка кількість каталогів рекурсивно- приклад:
**/data,/home/**/cache
- приклад:
?:один будь-який символ- приклад:
file?.txt
- приклад:
[abc]: один символ з набору- приклад:
file[12].txt
- приклад:
[a-z]: діапазон символів- приклад:
img[0-9].jpg
- приклад:
!pattern: інверсія правила (тільки у файлах include/exclude)
Теги для снапшотів
При створенні снапшотів в ZFS ми можемо вказати його ім’я через @.
В restic снапшоти зберігаються тільки з ID – але до них можна додати теги:
$ restic backup /tmp/restic-dir-test --repo test-repo --tag "daily" --tag "$(date +"%Y-%m-%d-%H-%M")"
Далі по цим тегам можна виконувати пошук, copy, restore, forget (про forget далі).
Наприклад, вивести тільки снапшоти з тегом daily:
$ restic snapshots --tag daily -r test-repo repository 50ef4503 opened (version 2, compression level auto) ID Time Host Tags Paths Size ----------------------------------------------------------------------------------------------- d14ecde9 2026-01-04 15:08:41 setevoy-work daily,2026-01-04-15-08 /tmp/restic-dir-test 18 B -----------------------------------------------------------------------------------------------
Видалення снапшотів з forget та prune
Документація – Removing backup snapshots.
Для очистки даних restic використовуємо команди forget та prune:
restic forget: знімає посилання снапшота на блоки даних – але не видаляє їхrestic prune: видаляє самі дані – блоки, на які нема посилань зі снапшотів
Наприклад:
$ restic forget f3ce1ac3 -r test-repo repository 50ef4503 opened (version 2, compression level auto) [0:00] 100.00% 1 / 1 files deleted
Або відразу виконати prune через restic forget --prune:
$ restic forget 45e6f909 -r test-repo --prune repository 50ef4503 opened (version 2, compression level auto) [0:00] 100.00% 1 / 1 files deleted 1 snapshots have been removed, running prune loading indexes... [0:00] 100.00% 7 / 7 index files loaded loading all snapshots... finding data that is still in use for 5 snapshots [0:00] 100.00% 5 / 5 snapshots ... repacking packs [0:00] 100.00% 1 / 1 packs repacked rebuilding index [0:00] 100.00% 8 / 8 indexes processed [0:00] 100.00% 8 / 8 old indexes deleted removing 2 old packs [0:00] 100.00% 2 / 2 files deleted done
Замість snapshot ID можна вказати policy, див. Removing snapshots according to a policy.
Наприклад:
$ restic forget --keep-daily 7 --keep-weekly 4 --keep-monthly 6 --tag daily --prune -r test-repo
repository 50ef4503 opened (version 2, compression level auto)
Applying Policy: keep 7 daily, 4 weekly, 6 monthly snapshots
keep 1 snapshots:
ID Time Host Tags Reasons Paths Size
-----------------------------------------------------------------------------------------------------------------
d14ecde9 2026-01-04 15:08:41 setevoy-work daily,2026-01-04-15-08 daily snapshot /tmp/restic-dir-test 18 B
weekly snapshot
monthly snapshot
-----------------------------------------------------------------------------------------------------------------
Тут:
--keep-daily 7: залишаємо снапшоти за останні 7 днів--keep-weekly 4: залишаємо снапшоти за останні 4 тижні (по одному snapshot на тиждень)--keep-monthly 6: залишаємо снапшоти за останні 6 місяців (по одному snapshot на місяць)- застосовуємо тільки для снапшотів з тегом
daily, і відразу видаляємо дані з диску
Restic mount – репозиторій як директорія
Можна змонтувати репозиторій як звичайну папку, монтується тільки в режимі read-only:
$ mkdir /tmp/restic-mounted-test-repo $ restic mount -r test-repo /tmp/restic-mounted-test-repo ... Now serving the repository at /tmp/restic-mounted-test-repo ...
І отримуємо доступ до даних в усіх снапшотах:
$ tree /tmp/restic-mounted-test-repo /tmp/restic-mounted-test-repo ├── hosts │ └── setevoy-work │ ├── 2026-01-01T17:07:53+02:00 │ │ └── tmp │ │ └── restic-test.txt ... ├── ids │ ├── 0f477146 │ │ └── tmp │ │ └── restic-dir-test │ │ └── sub │ │ └── b.txt ... ├── snapshots │ ├── 2026-01-01T17:07:53+02:00 │ │ └── tmp │ │ └── restic-test.txt ...
Але це можливість більше для якогось ручного дебагу-фіксу, а не для автоматизації.
Restic copy – копіювання даних між репозиторіями
Для копіювання одного репозиторію в інший використовуємо restic copy, див. Copying snapshots between repositories.
Наприклад, так можна копіювати бекапи з репозиторіїв у NFS на FreeBSD до репозиторіїв в AWS S3 та Google Drive.
По-дефолту restic copy скопіює всі снапшоти із source repo, але можна вказати які саме снапшоти копіювати.
Створюємо новий пустий репозиторій:
$ restic init -r new-test-repo
Копіюємо один снапшот зі старого репозиторію:
$ restic copy --from-repo test-repo --repo new-test-repo d14ecde9
Або всі снапшоти з тегом daily:
$ restic copy --from-repo test-repo --repo new-test-repo --tag daily
Тепер в новому репозиторії маємо ті самі дані:
$ restic snapshots -r new-test-repo repository fc8a407c opened (version 2, compression level auto) ID Time Host Tags Paths Size ----------------------------------------------------------------------------------------------- 7335e7bf 2026-01-04 15:08:41 setevoy-work daily,2026-01-04-15-08 /tmp/restic-dir-test 18 B -----------------------------------------------------------------------------------------------
Restic та репозиторій в AWS S3
З S3 все більш-менш аналогічно до роботи з локальними репозиторіями, але є деякі нюанси.
Для аутентифікації restic використовує звичайний механізм – пошук змінних оточення AWS_ACCESS_KEY_ID та AWS_SECRET_ACCESS_KEY, або пошук у файлах ~/.aws/config та ~/.aws/credentials.
Задаємо змінні:
$ export AWS_PROFILE=setevoy $ export AWS_DEFAULT_REGION=eu-west-1
В AWS створюємо корзину, а потім ініціалізуємо в ній репозиторій, використовуючи формат s3:s3.amazonaws.com/<BUCKET_NAME>/<REPO_NAME>:
$ restic init --repo s3:s3.amazonaws.com/test-restic-repo-bucket/test-restic-repository created restic repository 58303a9c88 at s3:s3.amazonaws.com/test-restic-repo-bucket/test-restic-repository
Перевіряємо корзину:
$ aws s3 ls s3://test-restic-repo-bucket --recursive 2026-01-04 16:11:28 155 test-restic-repository/config 2026-01-04 16:11:28 457 test-restic-repository/keys/e53...22f
Важливі нюанси, які треба мати на увазі при роботі з S3:
- видаляти дані з репозиторію
resticв AWS S3 можна тільки черезrestic forgetтаrestic prune - використання S3 Lifecycle rules для
resticне рекомендується – навіть для зміни storage class
Каталоги (index/, snapshots/, keys/) активно використовуються restic; якщо перенести, наприклад, keys/ у Glacier або Deep Archive – restic може зависати або падати по таймауту, очікуючи доступ до ключів.
Теоретично lifecycle transitions можна застосувати лише до каталогу data/, де зберігаються pack-файли з даними, але якщо потім запустити restic prune – то restic буде потрібен доступ до старих pack-файлів в data/, і, якщо вони знаходяться в Glacier або Deep Archive, операція стане або дуже повільною, або взагалі неможливою
Тому краще просто робити періодичний restic forget і restic prune, та залишити S3 Standart class даних в бакеті.
Restic та Google Drive через rclone
В мене rclone для Google Drive вже налаштований, допишу про нього окремо, вже є в чернетках, бо теж дуже цікава система.
Що ми можемо зробити – це використати rclone як storage backend для роботи з типами storage, яких нема в самому restic.
Але працює ця схема ну дуже повільно (принаймні з Google Drive) – тому її краще використовувати як one time copy, а не для регулярних бекапів.
Документація – rclone serve restic.
Наприклад, є rclone profile:
$ rclone config show [setevoy-google-drive] type = drive ...
Через який я можу підключатись до Google Disk:
$ rclone lsd setevoy-google-drive:
0 2025-04-16 16:32:56 -1 Arch_Old_Music
0 2025-04-16 16:50:53 -1 Arch_Work_Photos
0 2020-06-19 22:13:53 -1 BackendParty-2020-06
...
Створюємо там новий каталог restic-rclone-gdrive-repo:
$ rclone mkdir setevoy-google-drive:restic-rclone-gdrive-repo
З rclone serve restic запускаємо локальний HTTP enpoint нового бекенду для restic вказуючи створений вище каталог – це вже буде корінь репозиторію:
$ rclone serve restic setevoy-google-drive:restic-rclone-gdrive-repo 2026/01/04 16:39:34 NOTICE: Google drive root 'restic-rclone-gdrive-repo': Serving restic REST API on [http://127.0.0.1:8080/]
В іншому вікні для restic задаємо змінну нового ендпоінта:
$ export RESTIC_REPOSITORY=rest:http://127.0.0.1:8080/
Виконуємо ініціалізацію цього репозиторію:
$ restic init enter password for new repository: enter password again: created restic repository e1a8edaebd at rest:http://127.0.0.1:8080/
Перевіряємо дані в Google Drive:
$ rclone lsd setevoy-google-drive:restic-rclone-gdrive-repo
0 2026-01-04 16:42:08 -1 data
0 2026-01-04 16:42:09 -1 index
0 2026-01-04 16:42:10 -1 keys
0 2026-01-04 16:42:11 -1 locks
0 2026-01-04 16:42:12 -1 snapshots
І скопіюємо дані з AWS S3 до репозиторію в Google Drive
Задаємо змінні:
$ export AWS_PROFILE=setevoy $ export AWS_DEFAULT_REGION=eu-west-1 $ export RESTIC_REPOSITORY=rest:http://127.0.0.1:8080/
Запускаємо restic copy, але тепер для copy вказуємо тільки --from-repo – бо destination у нас вже заданий через $RESTIC_REPOSITORY:
$ restic copy --from-repo s3:s3.amazonaws.com/test-restic-repo-bucket/test-restic-repository enter password for source repository: repository 58303a9c opened (version 2, compression level auto) created new cache in /home/setevoy/.cache/restic enter password for repository: repository e1a8edae opened (version 2, compression level auto) created new cache in /home/setevoy/.cache/restic [0:00] 0 index files loaded [0:00] 0 index files loaded
Перевіряємо в Google Drive:
$ restic snapshots enter password for repository: repository e1a8edae opened (version 2, compression level auto) ID Time Host Tags Paths Size ----------------------------------------------------------------------------------------------- ... bb02e44b 2026-01-04 15:08:41 setevoy-work daily,2026-01-04-15-08 /tmp/restic-dir-test 18 B -----------------------------------------------------------------------------------------------
Що треба мати на увазі при роботі restic через clone:
- не використовувати
rclone mount - не виконувати запис одночасно з двох
resticклієнтів - не використовувати одночасно два
rclone serve resticдля одного репозиторію
Власне, на цьому все.
Залишилось додати автоматизацію запуску бекапів на Linux та FreeBSD, але це вже опишу окремим постом.
На додачу – документація по тюнингу restic: Tuning Backup Parameters.
![]()
